안녕하세요 러텔입니다.
오늘은 SQL 혼공학습단 1주차 공부 내용을 정리하고 미션을 인증하겠습니다.
공부 내용 정리
1주차에는 책의 챕터1과 챕터2를 공부했습니다.
1주차의 주요 목표는 다음과 같습니다.
* 데이터베이스와 DBMS의 기본 개념 이해하기
* MySQL 설치하기
* 데이터베이스 모델링 이해하기
* DBMS에 데이터베이스, 테이블 만들기 및 데이터 입력, 활용하기
* 데이터베이스 개체 이해하기 (간단히)
먼저 챕터1에서는 데이터베이스와 DBMS의 정의와 DBMS의 종류를 간단하게 알아보았습니다. 또한 DBMS 중 저희가 사용할 MySQL을 직접 설치해 보았습니다.
챕터2-1에서는 전체적인 프로젝트 진행 단계를 간략하게 배워보고, 그 과정 중 하나인 데이터베이스 모델링에 대해서 학습했습니다.
챕터 2-2에서는 저희가 설치한 MySQL에서 데이터베이스와 테이블을 직접 만들어보았고, 테이블 안에 데이터를 입력해 보았습니다. 또한 입력한 데이터를 수정해보고, SELECT 문을 사용하여 데이터를 조회해 보았습니다.
챕터 2-3에서는 데이터베이스 개체 3가지 (인덱스, 뷰, 스토어드 프로시저) 를 간단하게 알아보았습니다.
기본 미션 인증
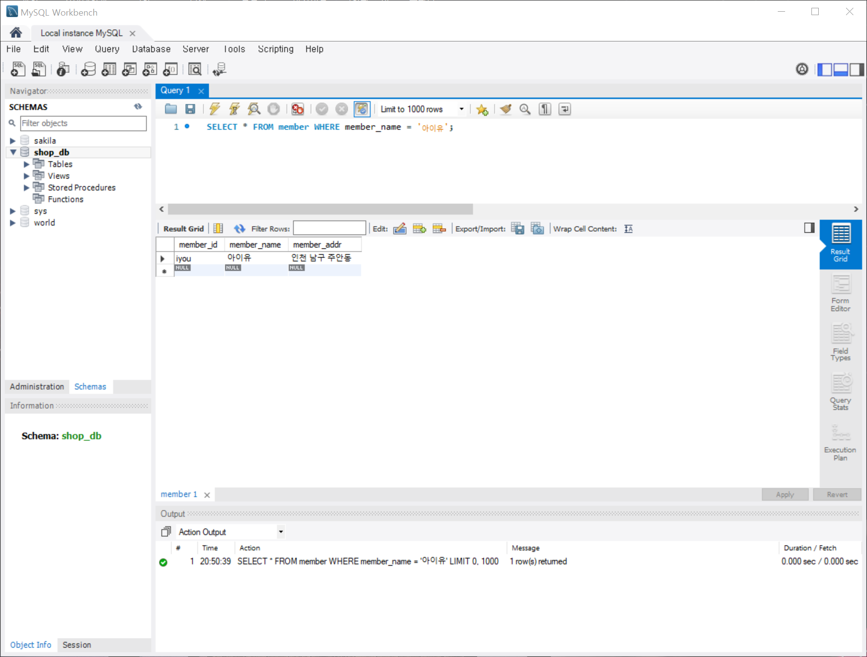
기본 미션은 "p. 80의 shop_db의 회원 테이블(member)에서 아이유 회원에 대한 정보만 추출한 후 결과 화면 인증하기"
입니다.
미션 인증 화면입니다.

선택 미션 인증
선택 미션은 "데이터베이스 개체 3가지 설명하기" 입니다.
1주차에서 간단하게 알아본 데이터베이스 개체는 각각 인덱스, 뷰, 스토어드 프로시저 입니다.
먼저 인덱스는 책의 마지막에 있는 '찾아보기'와 비슷한 개념으로 볼 수 있습니다. 특정 단어에 대한 내용을 찾고 싶을 때 책의 처음부터 끝까지 전부 찾아보는 것보다 찾아보기를 통해 찾는 것이 훨씬 시간을 절약할 수 있듯이, 데이터베이스에서도 인덱스를 활용하면 데이터베이스를 처음부터 끝까지 조회하는 것보다 훨씬 시간을 단축할 수 있습니다. 데이터의 양이 많아질수록 인덱스의 필요성은 높아집니다.
다음으로 뷰는 '가상의 테이블' 이라고 할 수 있습니다. 뷰와 비슷한 개념은 바탕화면의 '바로가기 아이콘' 입니다. 프로그램의 바로 가기 아이콘은 바탕화면에 있지만, 사실 프로그램의 실행 파일은 다른 폴더에 존재합니다. 하지만 우리가 직접 실행 파일을 실행해도, 바로 가기 아이콘을 실행해도 결과는 같습니다. 이때의 '바로가기 아이콘'에 대응되는 개념이 뷰라고 할 수 있습니다. 테이블과 연결되어 있지만 실제로 데이터를 가지고 있지는 않습니다.
마지막으로 스토어드 프로시저는 SQL의 프로그래밍 기능입니다. SQL 안에서도 프로그래밍 언어처럼 코딩을 할 수 있는데, 특히 여러 개의 SQL 문을 하나로 묶어서 사용하고자 할 때 유용합니다. 또한 연산식, 조건문, 반복문 등을 사용할 수도 있습니다.
이렇게 혼공학습단 1주차가 끝났습니다. 데이터베이스는 처음 공부해보지만 생각보다 재밌는 것 같습니다. 앞으로의 6주차 완주까지 쭉 달려보겠습니다.
'Study' 카테고리의 다른 글
| [혼공학습단 10기] 혼자 공부하는 SQL 6주차 (0) | 2023.08.20 |
|---|---|
| [혼공학습단 10기] 혼자 공부하는 SQL 5주차 (0) | 2023.08.13 |
| [혼공학습단 10기] 혼자 공부하는 SQL 4주차 (0) | 2023.07.30 |
| [혼공학습단 10기] 혼자 공부하는 SQL 3주차 (1) | 2023.07.23 |
| [혼공학습단 10기] 혼자 공부하는 SQL 2주차 (0) | 2023.07.16 |